一、程序的翻译环境和执行环境
翻译环境:将源代码转化为可执行的机器指令
执行环境:执行代码
1、翻译环境

流程:

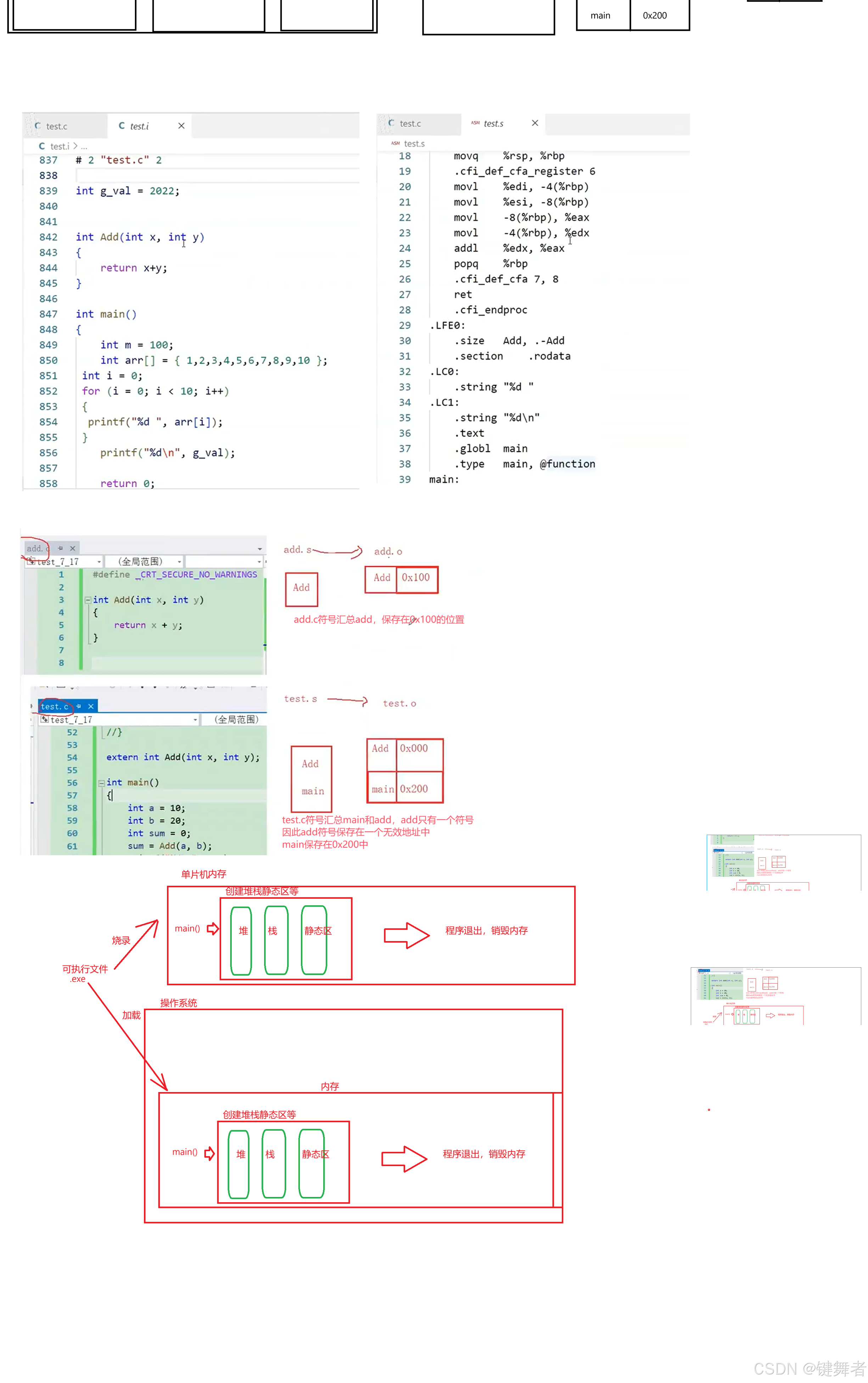
二、运行环境
程序执行过程:


三、预编译阶段
1、预定义符号
__FILE__ //进行编译的原文件名
__LINE__ //文件当前的行号
__DATE__ //文件被编译的日期
__TIME__ //文件被编译的时间
__STDC__ //如果编译器遵循ANSI,其值为1,否则未定义

gcc编译器遵循ANSI C标准,vs不遵循
2、#define
2.1 #define定义标识符
会替换掉#define定义的符号

2.2、#define定义宏
定义宏时,宏名与()之间不要存在空格,且在有优先级的问题时,避免参数传递出现问题,可以给宏的参数添加();
宏不能出现递归,自己调用自己
字符串内的内容,不会被宏检索,因此字符串内出现的包含宏定义的信息,不会被替换
#define SQUARE(X) X*X
int main()
{
int r = SQUARE(5);// int r = 5 * 5;预编译阶段会替换宏文本内容
int r = SQUARE(3+3);//int r = 3 + 3 * 3 + 3;替换文本后,由于优先级的变化,导致计算记过为15
}
#define定义符号和宏时,替换规则:
①、在调用宏时,首先对参数进行检查,看看是否包含由#define定义的符号。如果是,参数部分首先被替换
②、替换文本对吼被插入到程序中原来文本的位置,对于宏,参数名被他们的值所替换
③、最后,再进行结果文件扫描,看看它是否包含#define定义的符号,如果包含,重复以上动作
2.3、#和##
#
宏定义参数内,如果有 #参数名 ,则会将传入的实参名称转换为字符串形式输出
#define PRINT(X) print("the value of "#X"= %d\n",X)
int main()
{
int a = 10;
PEINT(a);//会替换为print("the value of " "a" "= %d\n",X);
//宏定义参数内,如果有#拼接参数,则会将传入的实参名称抓换为字符串
}
##
##会将左右两边的宏参数合并成一个参数

2.4、带有副作用的宏参数


2.5、宏与函数
宏的优点:
宏比函数在程序规模(栈帧创建等)和速度(传参、返回等)方面更胜一筹;
宏的参数不受类型限制;
宏的缺点:
宏定义的代码会替换到程序中,增加程序长度;
宏无法调试;
宏参数与类型无关,所以不够严谨;
宏可能会带有优先级问题,容易导致出错;
宏可能会带来副作用,函数没有;
宏不可以递归;
2.6、命名约定
宏名全大写,函数名采用驼峰命名方式
3、#undef
取消#define定义的符号或宏
4、命令行定义
在命令行定义程序中未定义的属性值;gcc test.c -D num=100
5、条件编译
在指定条件下编译,满足该条件编译,否则不编译。
条件编译指令:
#if 条件
程序语句;
#endif

#if 判断条件1
程序语句;
#elif 条件2
程序语句;
#else
程序语句;
#endif
判断是否被定义
#ifdef symbol //如果定义了symbol
程序语句;
#endif
#ifndef symbol //如果没有定义symbol
程序语句;
#endif
嵌套定义
#ifdef symbol //如果定义了symbol
程序语句;
#ifndef symbol1 //如果没有定义symbol
程序语句;
#endif
#endif
6、头文件被包含的方式
#include<stdio.h>
#include "str.h"
查找规则:
<>:直接去库文件查找
"":先查本地头文件,找不到在查库头文件


![[yolov11改进系列]基于yolov11引入自注意力与卷积混合模块ACmix提高FPS+检测效率python源码+训练源码](https://i-blog.csdnimg.cn/direct/2381f3b5816a4edb83b74966be0cfa93.jpeg)
















![[7-1] ADC模数转换器 江协科技学习笔记(14个知识点)](https://i-blog.csdnimg.cn/direct/0865a457639e4c3caede3c040227d159.png)