这两年 AI 发展迅猛,作为开发人员,我们总是追求更快、更高效的工作方式,AI 的出现可以说改变了很多人的编程方式。
AI 对我们来说就是一个可靠的编程助手,给我们提供了实时的建议和解决方,无论是快速修复错误、提升代码质量,或者查找关键文档和资源,AI 作为编程助手都能让你事半功倍。
今天为大家推荐一款 VSCode 的插件 Fitten Code,Fitten Code 是由非十大模型驱动的 AI 编程助手,它可以自动生成代码,提升开发效率,帮您调试 Bug,节省您的时间,另外还可以对话聊天,解决您编程碰到的问题。
Fitten Code 免费且支持 80 多种语言:Python、C++、Javascript、Typescript、Java等。
在我按官网的操作实际验证过程中发现有几个有异常,没有解决,大概率是我这的环境有问题,都使用加粗和黄底标记出来了,但不影响整体功能,希望有同道清楚怎么解决的帮忙指导一下吧。
1、安装
如果已经安装 VSCode 且版本大于等于1.68.0,请直接跳过此步骤,否则请点击下载前往官网下载安装 VSCode。我是在1.70版本上进行测试的。

打开 VSCode,点击左侧 Extensions(扩展)按钮:

在搜索框中搜索关键字 Fitten Code:

在搜索结果中点击安装:

登录注册后即可开始使用:
在打开代码文件时右下角会出现登录的提示说明。


2、智能补全

打开代码文件,输入一段代码,Fitten Code 就会为您自动补全代码:

按下 tab 键接受补全建议:

3、AI 问答
用户可通过点击左上角工具栏中的Fitten Code – 开始对话或者使用快捷键Ctrl+Alt+C(mac系统为control+option+C)打开对话窗口进行对话:

当用户选中代码段再进行对话时,Fitten Code 会自动引用用户所选中的代码段,此时可直接针对该代码段进行问询等操作:

4、生成代码
可在左侧 Fitten Code 工具栏中选择 “Fitten Code - 生成代码” 或者使用快捷键 Ctrl+Alt+G (mac系统为control+option+G),如下图所示:

5、代码翻译
编辑代码功能可以实现不同语言之间的转换,如Node.js语法转换成Python语法等。选中需要进行编辑的代码段,右键选择 “Fitten Code – 编辑代码” 或点击左侧工具栏中的 “Fitten Code – 编辑代码” 或者使用快捷键 Ctrl+Alt+E (mac系统为control+option+E),如下图中所示:

然后在输入框中输入需求(将node.js代码转为python代码):
6、生成注释
Fitten Code 能够根据您的代码自动生成相关注释,通过分析您的代码逻辑和结构,为您的代码提供清晰易懂的解释和文档,不仅提高代码的可读性,还方便其他开发人员理解和使用您的代码。先选中需要生成注释的代码段,然后右键选择 “Fitten Code – 生成注释”:

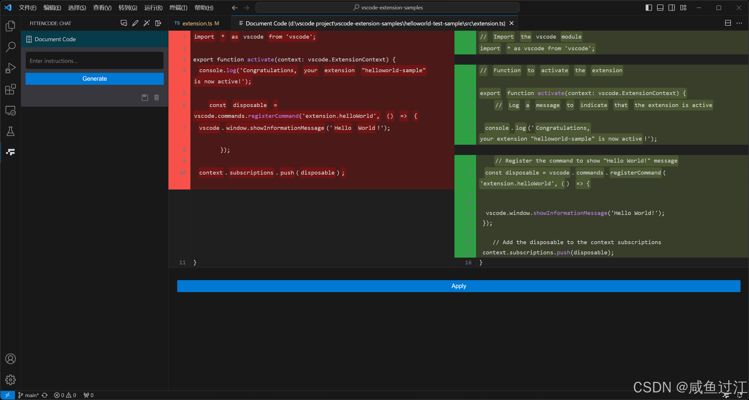
即可生成对应注释如下图所示,点击"Apply"后即可应用,按着官网的手册应该是可以实现类似下图这种结果的

但是实际我这个环境下一直显示在生成中,且生成不成功。

7、解释代码
Fitten Code 可以对一段代码进行解释,可以通过选中代码段然后右键选择 “Fitten Code – 解释代码” 进行解释,如下图所示:

此外,还可以进一步回答用户关于这段代码的疑问,如下图所示:

8、生成测试
Fitten Code 拥有自动生成单元测试的功能,可以根据代码自动产生相应的测试用例,提高代码质量和可靠性。通过选中代码段后右键选择 “Fitten Code – 生成单元测试” 来实现,如下图所示:

9、检查 BUG
Fitten Code 可以对一段代码检查可能的 bug,并给出修复建议。选中对应代码段,然后右键选择 “Fitten Code查找Bug”,如下图所示:

10、编辑代码
Fitten Code可根据用户指示对选定的代码块进行编辑,用户点击 “Apply” 后即可应用变更。通过选中代码段右键选择 “Fitten Code – 编辑代码” 或在左上角工具栏点击 “Fitten Code – 编辑代码”,如下图所示:

随后,用户可在输入框中输入指示,按官网的描述Fitten Code 会新建一个窗口对比显示更改前和更改后的内容,用户可通过点击 “Apply” 应用更改,如下图所示:
我实际测试发现并没有生成对比的代码

11、优化代码
Fitten Code 可以对一段代码进行代码优化,并给出优化点。选中对应代码段,然后右键选择 “Fitten Code 优化代码”,如下图所示:

Fitten Code给出的优化代码和优化点供用户参考,如下图所示:

12、整项目分析
Fitten Code 的整项目感知分析功能,该功能会基于整个项目来解答你的问题,用户只需在对话框中以 @workspace 开头,接着输入想要提问的问题即可。如下图所示:

项目,如下图所示:

功能效果展示,Fitten Code 会将文件拆成多个部分进行分析和引用,用户点击展开workspace参考点击引用信息:便可看到引用详情,如下图所示:
在实际测试时我这显示的引用详情是乱码,且不能点击

13、整项目补全
Fitten Code 的整项目感知补全功能,实现了可以在用户编写代码时分析用户的整个项目给出补全建议,而不只是单纯的对于基于单个文件给出补全建议。
首先需要打开这个功能。


- 效果展示
需要被引用的类(不在需要补全的文件中)如下图所示:

Fitten Code 的整项目感知补全功能,能够获取到不在当前文件的类并给出补全建议,如下图所示:

14、图片问答
Fitten Code 的图片问答功能,为用户实现了可以在对话时使用图像问答的功能,用户可通过图像快速生成HTML代码、也可以通过图像查找bug等等。

用户上传了一张描述登录页面设计的图像,并询问如何使用HTML复刻此网页。按官网的描述是可以生成的

但是**我实测发现报了个错误,更换为更小的图片也测试了下,但是未成功**。

15、常见问题
如果 VSCode 远程服务器 remote 无法连接外网时,请点击左下角⚙按钮,再点击设置:

然后在设置页面点击右上角 “打开设置(JSON)”:

最后只需在在弹出的 settings.json 文件中添加以下内容即可:
"remote.extensionKind": { "FittenTech.Fitten-Code": ["ui"] }

参考资料
官网














![[ctfshow web入门] web33](https://i-blog.csdnimg.cn/direct/7683d76833c34cc99d7ac1f3a1ea9499.png)




