在数据库设计与开发中,实体-关系图(ER 图)作为数据建模的核心工具,能够直观呈现表结构、字段属性及表间关系,是团队沟通和文档维护的重要工具。然而,许多开发者在实际工作中常面临一个痛点:手动绘制ER图耗时费力,而部分数据库工具生成的图表又存在排版混乱或信息不全的问题,导致维护成本增加。
近期在达梦技术社区讨论时,注意到不少技术专家推荐使用达梦新推出的SQLark管理工具生成ER图。作为一款数据库管理工具,我在实践后发现,SQLark 能够基于现有数据库的表结构,自动生成规范的ER图,并支持导出为图片或数据库设计文档,极大简化了文档整理流程。本文将结合实际操作步骤,详细介绍如何通过SQLark快速生成ER图并完成导出,为日常开发提供实用参考。
SQLark 官方下载链接:www.sqlark.com
一、一键生成ER图
SQLark 可根据已有的数据库/模式一键生成逆向 ER 图,点击工具栏 ER 图 按钮 ,选择所需的数据库连接和模式,点击 生成 ER 图 即可。

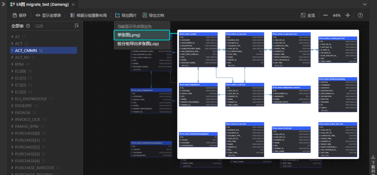
ER 图生成后,可以展示完整的数据库实体关系图布局。包括以下信息:
- 单表:列字段、类型/精度、是否主键/外键、注释信息等
- 表与表间的外键关联关系和所在列
- 表实体的一对一、一对多、多对多关系

SQLark 的 ER 图功能还支持自动分组功能,默认按照前缀进行表功能模块分组,方便根据功能模块理解和组织表结构设计。如需查看特定分组的 ER 图,可直接点击该分组标题,界面将仅展示该分组内的表和其之间的关系。

二、导出ER图
SQLark 支持将 ER 图导出为图片。可选择导出整个数据库 ER 图,或仅选择部分表导出;也支持按模块分组导出多张图片。

除了可以导出图片,SQLark 更进一步,还可以导出数据库表设计文档(pdf 格式),导出的文档包含每个业务模块的 ER 图、表实体列表和详情(包含注释和外键关联等信息)。特别适用于中大型项目中的数据库设计文档编制、项目维护与升级、质量管理等场景,为数据库设计人员节省大量编写数据库设计文档的时间。

通过实际测试与验证,发现SQLark的ER图功能,尤其是导出文档的功能,确实为数据库设计文档化提供了高效解决方案,显著降低重复性工作量。无论是开发人员梳理业务逻辑,还是团队间进行技术交流,SQLark 都能成为优化开发效率的实用利器,了解更多功能可到SQLark官网 www.sqlark.com!



















