前文我们已经深入学习了框架表示法、产生式规则和一阶谓词逻辑,并对它们进行了深度对比,发现它们在不同的应用场景下各有优缺点。
一阶谓词逻辑适合复杂逻辑推理场景,具有数学定理证明、形式化系统规范的优点;产生式规则适合动态决策系统,支持实时决策(如风控、诊断),规则独立、易于增删,便于知识复用与扩展;具有可扩展置信度,能处理不确定知识的优点;框架表示法适合层次化知识建模场景,天然支持继承和默认值,通过继承复用父框架属性实现知识复用与扩展,通过默认值和约束侧面处理能处理不确定知识的优点。如何能够在一套系统中集中运用它们的优点呢?
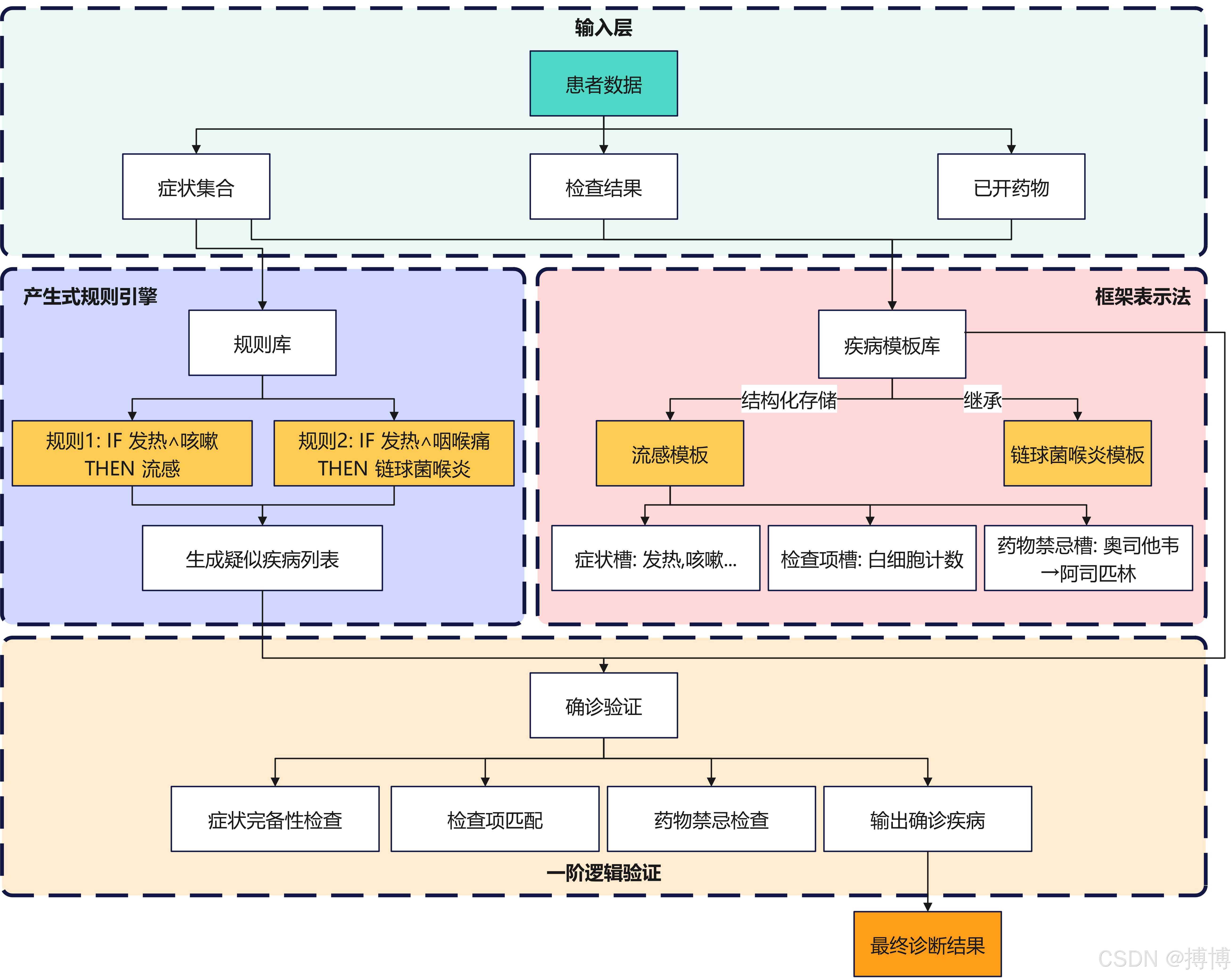
一、混合知识表示系统框架
1.三个部分结合
要实现一个混合使用框架表示法、产生式规则和一阶谓词逻辑的医疗系统示例,并用Python代码展示。首先,明确这三个部分如何结合。
(1)处理分工。框架表示法用于描述疾病模板,需要定义类结构,比如Disease类,包含症状、检查项等属性。产生式规则则需要规则库,每条规则有条件和结论,当条件满足时触发结论。一阶逻辑验证部分可能需要定义一些逻辑约束,比如药品配伍禁忌,这里可以简化为函数检查。
(2)代码结构。首先定义框架部分,创建疾病模板,比如流感、链球菌喉炎等。然后定义产生式规则,当症状匹配时生成怀疑的疾病。之后用一阶逻辑验证,比如检查药品是否冲突。
(3)需要处理的数据流程是:输入症状和检查结果,通过产生式规则匹配可能的疾病,然后验证这些疾病是否符合逻辑约束,比如检查结果是否满足确诊条件,药品是否有冲突。
(4)流程图部分用Graphviz绘制,展示从输入到框架匹配、规则触发、逻辑验证的过程。最后可视化结果生成诊断结果和流程图图片。关于Graphviz的安装与配置的具体内容,可看我的CSDN文章:产生式系统的完整示例——医疗诊断系统(附python代码)-CSDN博客
简要明确三种方法各自的角色。即:一阶谓词逻辑用于验证复杂约束,产生式规则处理动态决策,框架表示法描述对象结构。
2.混合知识表示系统框架图
以下是用框架图说明三种知识表示方法(一阶谓词逻辑、产生式规则、框架表示法)的混合使用关系:

图1 混合知识表示系统框架图
3.关键组件说明
| 模块 |
表示方法 |
作用 |
示例 |
| 疾病模板库 |
框架表示法 |
结构化存储疾病特征(症状、检查项、药物禁忌) |
流感模板:症状槽={发热,咳嗽}, 药物禁忌槽={奥司他韦→阿司匹林} |
| 规则库 |
产生式表示法 |
动态匹配症状与疾病,生成疑似列表 |
规则:IF 发热 ∧ 咳嗽 → 流感 |
| 确诊验证 |



















